Example: Example Medical Imaging
Relationships
Related Elements
Main Description

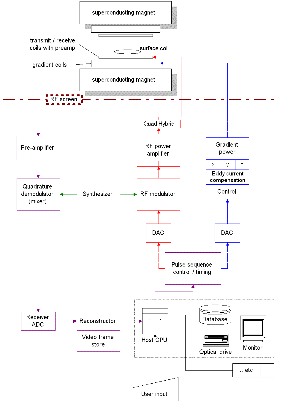
This is a system architecture for an MRI


MRI architecture

Philips Medical has a layered architecture


Philips uses a software product line approach.



Description